9-1.管理者メニュー(組織管理機能)

9-1.管理者メニュー(組織管理機能)


組織ユーザー様や学修機関向け団体プラン対象者様は、組織管理機能にて、メンバーを管理することができます。

項目概要
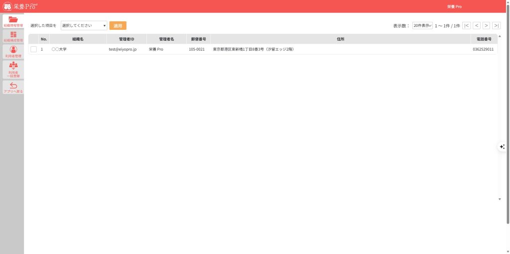
組織情報管理上位の組織の登録情報を変更したり、組織の削除を行うことができます。
組織構成管理下位の組織を追加したり、削除することができます。
利用者管理1利用者を追加することや、各組織に利用者を追加することができます。
利用者一括登録利用者を一括でダウンロードしたり、利用者情報をダウンロードすることができます。

 

1.ポータル画面のメニューアイコンから「管理者メニュー」を選択することで、組織管理画面に移動します。

 

2.用途に応じて、左サイドメニューの機能をご利用ください。